Sratch opdracht: "Raad een getal tussen 1 en 10"

September 04, 2019

UITDAGENDE OPDRACHT:


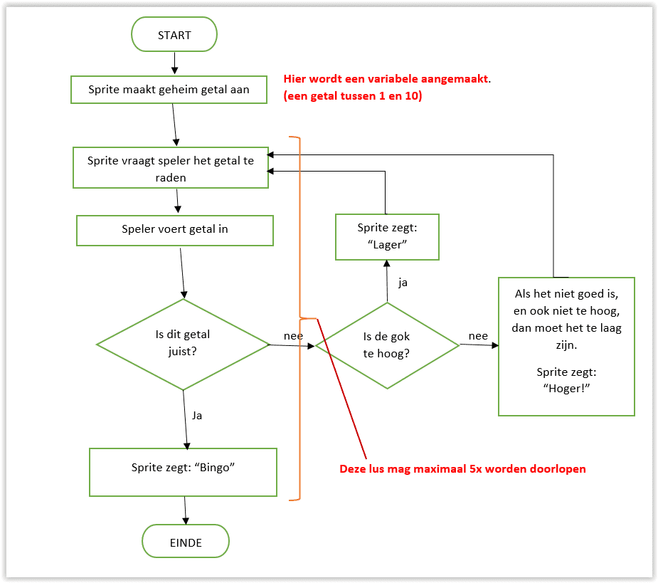
• MAAK HET PROGRAMMA: “RAAD HET GETAL”

• DE SPRITE MOET ZELF EEN “GEHEIM” GETAL MAKEN. (TUSSEN 1 EN 10)

(Dit is een nieuwe variabele die aangemaakt moet worden)

• DE SPRITE MOET AAN DE SPELER VRAGEN OF HIJ DAT GETAL WILT RADEN.

• ALS HET GETAL DAT GERADEN WORDT TE HOOG IS, OF TE LAAG IS, MOET DE SPRITE DAT AANGEVEN.

• DE SPELER MAG MAXIMAAL 5 X RADEN.

• ALS HET GETAL GERADEN IS ZEGT DE SPRITE: BINGO.

Hieronder zie je een schema ( dit noemen we een: Programma Structuur Diagram - PSD), waarin je precies kunt zien wat het programma moet kunnen en wat er achter elkaar moet gebeuren.

psd getal tussen 1 en 10 raden

Als je er helemaal niet uitkomt, vraag dan hulp aan één van de begeleiders. Die kan je wel een stukje op weg helpen.


SUCCES